Das Konzept der Softwareentwicklung mit Komponenten entstand in den 1990er Jahren. Dies geschah vor dem Hintergrund zunehmender Softwarekomplexität und der Forderung nach Wiederverwendbarkeit von Software. Die grundsätzliche Problemstellung hat sich bis heute nicht verändert und stellt sich auch für Software in Embedded Systems.
Anwendungsbeispiel einer Komponentenarchitektur für Embedded-Software
(Bild: Alexander Eisenhuth)
Der folgende Artikel ist die praktische Anwendung eines Komponentenkonzepts, das in einem separaten Artikel [1] eingeführt wurde. Es ist sehr empfehlenswert mit dem ersten Teil zu beginnen, da er die Motivation für eine Komponentenarchitektur behandelt. In diesem Artikel beschreibe ich den Entwurf einer komponentenbasierten Embedded Software anhand eines Fallbeispiels und zeige, wie die Software mit dem Builder Pattern initialisiert werden kann.
Das Fallbeispiel
Eingebettete Systeme sind in unserem Alltag allgegenwärtig. So habe ich als anschauliches Fallbeispiel einen Heizkörperthermostat (im Folgenden Thermostat genannt) gewählt, der uns täglich begegnet. Der Thermostat kann sowohl autark einzelne Heizkörper regeln, als auch in einem System mit weiteren Heizkörpern und einem Raumthermostat betrieben werden.
Abbildung 1: Temperatur-Regelsystemen mit 3 Heizkörpern, Fußbodenheizung und Raumthermostat
(Bild: Alexander Eisenhuth)
Thermostat Systemübersicht
Systemziel: Der Thermostat steuert einen Heizkörper, um die Raumtemperatur zu regeln.
- Regelung des Heizkörpers über einem optionalen Raumthermostat
- Einfache Einrichtung und Bedienung über Smartphone-App
- Kann für Entwicklungszwecke unabhängig von der Thermostat-Hardware betrieben werden (Hardware-Simulation)
Fachlicher Systemkontext
Das Diagramm in Abbildung 2 zeigt das Thermostatsystem mit den beteiligten Akteuren.
Abbildung 2: Fachliches Systemkontextdiagramm des Thermostats
(Bild: Alexander Eisenhuth)
Kernfunktion „Regelung der Raumtemperatur“
Bei der Raumtemperaturregelung wird der Heizkörper so gesteuert, dass die gewünschte Raumtemperatur erreicht wird. Es hängt davon ab, ob der Thermostat allein oder zusammen mit einem Raumthermostat betrieben wird. Ein Raumthermostat kann die Raumtemperatur genauer bestimmen, da er von jedem Thermostat die lokale Temperatur erhält.
Abbildung 3: Use Case zur Relung der Raumtemperatur
(Bild: Alexander Eisenhuth)
Architekturentscheidung Komponentenarchitektur
Die Entscheidung für eine Komponentenarchitektur ist Teil der Architekturarbeit und sollte nicht aus dem Bauch heraus getroffen werden. Ich möchte hier keine Architekturentscheidung beschreiben, sondern lediglich Entscheidungsgrundlagen liefern, die eine Rolle spielen könnten. Es ist denkbar, dass die folgenden Funktionalitäten sowohl in der Thermostat-Software als auch auf dem Raumthermostat verwendet werden:
• Erstellung von Programmen zur Temperaturregelung
• Bedienbarkeit mit Smartphone
• HMI-Schnittstelle
Die Wiederverwendung von Komponenten ist aber nur ein Aspekt. Neben den Qualitätsmerkmalen, die ich in [1] angesprochen habe, möchte ich noch einmal auf die Modularisierung eingehen. Im Kern geht es immer noch darum, Wege gegen den „Big Ball of Mud“ zu finden. Carola Lilienthal hat in ihrem Buch [2] sehr ausführlich beschrieben, wie Modularisierung dabei helfen kann. Auch die Langlebigkeit, also über welchen Zeitraum die Software gewartet werden muss, ist hier ein wichtiger Aspekt.
Bausteinsicht
Abbildung 4: Fachliche Komponenten der Thermostat Software
(Bild: Alexander Eisenhuth)
Das Diagramm in Abbildung 4 zeigt eine mögliche Bausteinansicht der ersten Ebene. Auf die Darstellung der Beziehungen zwischen den Komponenten habe ich verzichtet. Auf der obersten Ebene ergibt sich bereits ein klares Bild (Abbildung 4), wie die Software die Anforderungen umsetzt.
An dieser Stelle noch ein Wort an den agilen Architekten. Es ist extrem wichtig, die Architekturarbeit der Dekomposition gemeinsam mit dem Entwicklungsteam zu machen. Denn die Architektur muss von allen verstanden und gemeinsam getragen werden. Um dies zu erreichen, ist es sehr hilfreich das Entwicklungsteam von Anfang an in den Designprozess mit einzubeziehen. Gelingt dies nicht, besteht die Gefahr, dass die Software-Architektur zum „Papiertiger“ wird und sich technische Schulden einschleichen. Der Weg zum „Big Ball of Mud“ ist dann vorgezeichnet.
Das notwendige Verständnis im Team gilt natürlich auch für das Komponentenkonzept, auf dessen Anwendung ich nun eingehen werde.
Komponentenschnittstellen unter der Lupe
Abbildung 5: Ausschnitt aus dem Komponentenmodell des Thermostats
(Bild: Alexander Eisenhuth)
Es folgt ein Ausschnitt aus der Komponentenarchitektur, die den Anwendungsfall „Regelung der Raumtemperatur“ realisiert. Die Komponente RoomTemp benötigt das Interface IRoomTemp, die im Standalone-Betrieb von der Komponente Temperature oder im Betrieb mit einem Raumthermostat von der Komponente RoomThermostat bereitgestellt werden kann. Technisch gesehen ist es eine Frage der Verknüpfung von angebotenem und benötigtem Interface. Dies kann je nach Systemanforderungen zu unterschiedlichen Zeitpunkten erfolgen. Im Folgenden wird vom Zeitpunkt der Initialisierung ausgegangen.
Stand: 08.12.2025
Es ist für uns eine Selbstverständlichkeit, dass wir verantwortungsvoll mit Ihren personenbezogenen Daten umgehen. Sofern wir personenbezogene Daten von Ihnen erheben, verarbeiten wir diese unter Beachtung der geltenden Datenschutzvorschriften. Detaillierte Informationen finden Sie in unserer Datenschutzerklärung.
Einwilligung in die Verwendung von Daten zu Werbezwecken
Ich bin damit einverstanden, dass die Vogel Communications Group GmbH & Co. KG, Max-Planckstr. 7-9, 97082 Würzburg einschließlich aller mit ihr im Sinne der §§ 15 ff. AktG verbundenen Unternehmen (im weiteren: Vogel Communications Group) meine E-Mail-Adresse für die Zusendung von redaktionellen Newslettern nutzt. Auflistungen der jeweils zugehörigen Unternehmen können hier abgerufen werden.
Der Newsletterinhalt erstreckt sich dabei auf Produkte und Dienstleistungen aller zuvor genannten Unternehmen, darunter beispielsweise Fachzeitschriften und Fachbücher, Veranstaltungen und Messen sowie veranstaltungsbezogene Produkte und Dienstleistungen, Print- und Digital-Mediaangebote und Services wie weitere (redaktionelle) Newsletter, Gewinnspiele, Lead-Kampagnen, Marktforschung im Online- und Offline-Bereich, fachspezifische Webportale und E-Learning-Angebote. Wenn auch meine persönliche Telefonnummer erhoben wurde, darf diese für die Unterbreitung von Angeboten der vorgenannten Produkte und Dienstleistungen der vorgenannten Unternehmen und Marktforschung genutzt werden.
Meine Einwilligung umfasst zudem die Verarbeitung meiner E-Mail-Adresse und Telefonnummer für den Datenabgleich zu Marketingzwecken mit ausgewählten Werbepartnern wie z.B. LinkedIN, Google und Meta. Hierfür darf die Vogel Communications Group die genannten Daten gehasht an Werbepartner übermitteln, die diese Daten dann nutzen, um feststellen zu können, ob ich ebenfalls Mitglied auf den besagten Werbepartnerportalen bin. Die Vogel Communications Group nutzt diese Funktion zu Zwecken des Retargeting (Upselling, Crossselling und Kundenbindung), der Generierung von sog. Lookalike Audiences zur Neukundengewinnung und als Ausschlussgrundlage für laufende Werbekampagnen. Weitere Informationen kann ich dem Abschnitt „Datenabgleich zu Marketingzwecken“ in der Datenschutzerklärung entnehmen.
Falls ich im Internet auf Portalen der Vogel Communications Group einschließlich deren mit ihr im Sinne der §§ 15 ff. AktG verbundenen Unternehmen geschützte Inhalte abrufe, muss ich mich mit weiteren Daten für den Zugang zu diesen Inhalten registrieren. Im Gegenzug für diesen gebührenlosen Zugang zu redaktionellen Inhalten dürfen meine Daten im Sinne dieser Einwilligung für die hier genannten Zwecke verwendet werden. Dies gilt nicht für den Datenabgleich zu Marketingzwecken.
Recht auf Widerruf
Mir ist bewusst, dass ich diese Einwilligung jederzeit für die Zukunft widerrufen kann. Durch meinen Widerruf wird die Rechtmäßigkeit der aufgrund meiner Einwilligung bis zum Widerruf erfolgten Verarbeitung nicht berührt. Um meinen Widerruf zu erklären, kann ich als eine Möglichkeit das unter https://contact.vogel.de abrufbare Kontaktformular nutzen. Sofern ich einzelne von mir abonnierte Newsletter nicht mehr erhalten möchte, kann ich darüber hinaus auch den am Ende eines Newsletters eingebundenen Abmeldelink anklicken. Weitere Informationen zu meinem Widerrufsrecht und dessen Ausübung sowie zu den Folgen meines Widerrufs finde ich in der Datenschutzerklärung, Abschnitt Redaktionelle Newsletter.
Software Design Pattern zur Initialisierung einer Komponentenarchitektur
Die Initialisierung eines eingebetteten Systems ist eine wichtige Aufgabe, die besondere Sorgfalt erfordert. Dabei wird die Hardware initialisiert und für die Anwendungssoftware vorbereitet. Die Anwendungssoftware initialisiert ihre Komponenten und ermöglicht so die Verarbeitung von Ereignissen an den Systemgrenzen, um den Zweck des Systems zu erfüllen.
Abbildung 6: Beispielhaftes Objektmodell einer komponentenbasierten Embedded-Applikation
(Bild: Alexander Eisenhuth)
Bei der Initialisierung einer komponentenbasierten Anwendung steht man nun vor der Herausforderung, eine Hierarchie von Objekten zu erstellen und die Abhängigkeiten untereinander aufzulösen. Dies geschieht auf zwei Ebenen. Zum einen auf der Ebene der Komponenten und zum anderen innerhalb der Komponenten.
In einer gut entworfenen Softwarearchitektur gehen die Abhängigkeiten von einer höheren Abstraktionsebene zu einer niedrigeren Abstraktionsebene, ohne dass zyklische Abhängigkeiten entstehen. In einem Embedded System ist die Hardware die unterste Schicht, die von der HAL-Software-Schicht angesprochen wird. Die Komponenten sind fachliche Komponenten, die Zugriffe auf die Hardware enthalten können. Fachliche Komponenten können eine Struktur haben, die technische Schichten (Applikation, Service, HAL) enthält. Die Abbildung 6 veranschaulicht dies.
Beim Auflösen der Abhängigkeit muss zuerst das unabhängige Element erzeugt und dann mit dem abhängigen Element verbunden werden. In der Darstellung der Abhängigkeit ist das unabhängige Element dasjenige, auf das die Pfeilspitze zeigt. Auf Komponentenebene sind dies die abstrakten Schnittstellen. Diese werden innerhalb der Komponenten realisiert (siehe Interface A). Die Verknüpfung der benötigten und angebotenen Schnittstellen wird durch Dependency Injection erreicht. Um alle Abhängigkeiten im Komponentenmodell aufzulösen, müssen also zunächst in allen Komponenten Objekte erzeugt werden, die die angebotenen Schnittstellen realisieren.
Neben dieser Anforderung gibt es in einer Embedded-Anwendung weitere technische Abhängigkeiten von Komponenten, die zur Initialisierungszeitpunkt aufgelöst werden müssen. Dies sind z.B. Geräteparameter oder die Initialisierung von Nebenläufigkeiten, die das Gesamtsystem benötigt.
Das Builder Pattern
Das Pattern wurde in dem Buch „Design Patterns“ der GoF veröffentlicht. An dieser Stelle möchte ich das Pattern nicht im Detail vorstellen. Eine gute Einführung findet sich in [3]. Letzen Endes geht es bei dem Pattern darum das Erzeugen komplexer Objekte an eine Builderklasse zu deligieren. Dieses komplexe Objekt ist in unserem Fall die komponentenbasierte Anwendung.
Neben dem Auflösen der Komponentenabhängigkeiten können auch Anforderungen umgesetzt werden, die sich auf die Initialisierung des Objektmodells in den Komponenten auswirken. Damit können Anforderungen realisiert werden, die sich zur Laufzeit nicht mehr ändern. In unserem Fall sind dies
- Betrieb mit/ohne einem Raumthermostat
- Betrieb mit simulierter Hardware
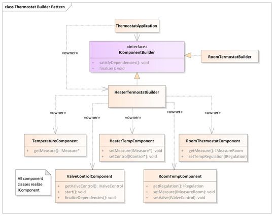
Abbildung 7: UML Klassendiagramm des Builder Patterns für die Applikation des Heizungsthermostats
(Bild: Alexander Eisenhuth)
Das Strukturdiagramm in Abbildung 7 zeigt die Anwendung des Builder Pattern im Kontext des Thermostats.
Tabelle 1: Verantwortung der Klassen beim Builder Pattern.
(Bild: Alexander Eisenhuth)
Es ist nur ein Ausschnitt dargestellt das ausreicht, um das Prinzip des Patterns zu verdeutlichen. Die folgende Tabelle erläutert die Zuständigkeiten der Klassen und Schnittstellen für die Initialisierung der Anwendung.
Abbildung 8: UML Sequenzdiagramm zum Initialisieren der Komponenten
(Bild: Alexander Eisenhuth)
Das folgende Sequenzdiagramm zeigt den Ablauf der Initialisierung der Komponenten für die Applikation des Heizungsthermostats mit einem Raumthermostat.
Im Schritt satisfyDespendencies werden die Abhängigkeiten aufgelöst. Im Schritt finalize wird die Initialisierung der Komponente abgeschlossen und alle notwendigen Aktivitäten durchgeführt, damit die Komponente ihre Aufgabe erfüllen kann.
Vor der Implementierung des Patterns muss noch die Ownership zwischen Architekt und Team geklärt werden. Es ist wichtig, dass dies im Rahmen des Komponentenkonzepts einheitlich festgelegt wird. Um Komponenten möglichst unabhängig entwickeln zu können, sind „self-contained components“ hilfreich. Das bedeutet, dass die Komponentenklassen die ownership an allen internen Objekten haben und die angebotenen Interface per Pointer nach außen gegeben werden.
Information hiding in der Komponentenklasse mit Pimpl
Abschließend noch ein technisches Detail und ein Praxistipp, das bei der Deklaration von Komponentenklassen zu beachten ist. Diese Klasse ist die primären Schnittstellenklasse zur Integration von Komponenten in eine Gesamtsoftware. Es ist sehr sinnvoll die interne Realisierung der Interfaces komplett vor dem Verwender zu verbergen. Dies kann durch Anwendung des in [4] beschriebene Pimpl-Idiom leicht erreicht werden.
Fazit
Wie in [1] beschrieben, erfolgt die Modularisierung von Software auf mehreren Abstraktionsebenen der Software. Die Verwendung von fachlichen Komponenten auf der ersten Ebene führt zu einer leicht verständlichen Strukturierung der Software. Interfaces ermöglichen das Zusammenspiel von Komponenten unabhängig von deren Implementierung, was zu einer sehr flexiblen Verwendung von Komponenten führt. Das Wissen um die Verbindung zwischen angebotenem und benötigtem Interface kann mit Hilfe des Builder Patterns realisiert werden. Dies ermöglicht die Variation von Komponenten für den Einsatz auf unterschiedlichen Geräten oder in unterschiedlichen Systemkontexten.
Ich hoffe, dass ich mit dem Anwendungsbeispiel die Umsetzung des Komponentenkonzepts so anschaulich darstellen konnte, dass Entwickler / Architekten erfolgreich mit langlebigen Komponentenarchitekturen starten können.
* Alexander Eisenhuth arbeitet seit 1996 in der Softwareentwicklung. Seit 10 Jahren arbeitet er hauptsächlich als Softwarearchitekt in agil organisierten Teams. Mit seinem Mentoring-Programm unterstützt er Softwarearchitekten bei den Herausforderungen ihrer Rolle.